Important: This documentation is about an older version. It's relevant only to the release noted, many of the features and functions have been updated or replaced. Please view the current version.
How to template annotations and labels
In Grafana it is possible to template annotations and labels just like you would in Prometheus. Those who have used
Prometheus before should be familiar with the $labels variable which holds the label key/value pairs of the alert
instance and the $value variable which holds the evaluated value of the alert instance.
In Grafana it is possible to use the same variables from Prometheus to template annotations and labels, even if your alert does not use a Prometheus datasource.
For example, let’s suppose we want to create an alert in Grafana that tells us when one of our instances is down for more than 5 minutes. Like in Prometheus, we can add a summary annotation to show the instance which is down:
Instance {{ $labels.instance }} has been down for more than 5 minutesFor alerts where we also want to know the value of the condition at the time the alert fired, we can use both the
$labels and the $value variable to add even more informative summaries:
{{ $labels.instance }} has a 95th percentile request latency above 1s: {{ $value }})One difference between Grafana and Prometheus is that Grafana uses $value to hold both the labels and the value
of the condition at the time the alert fired. For example:
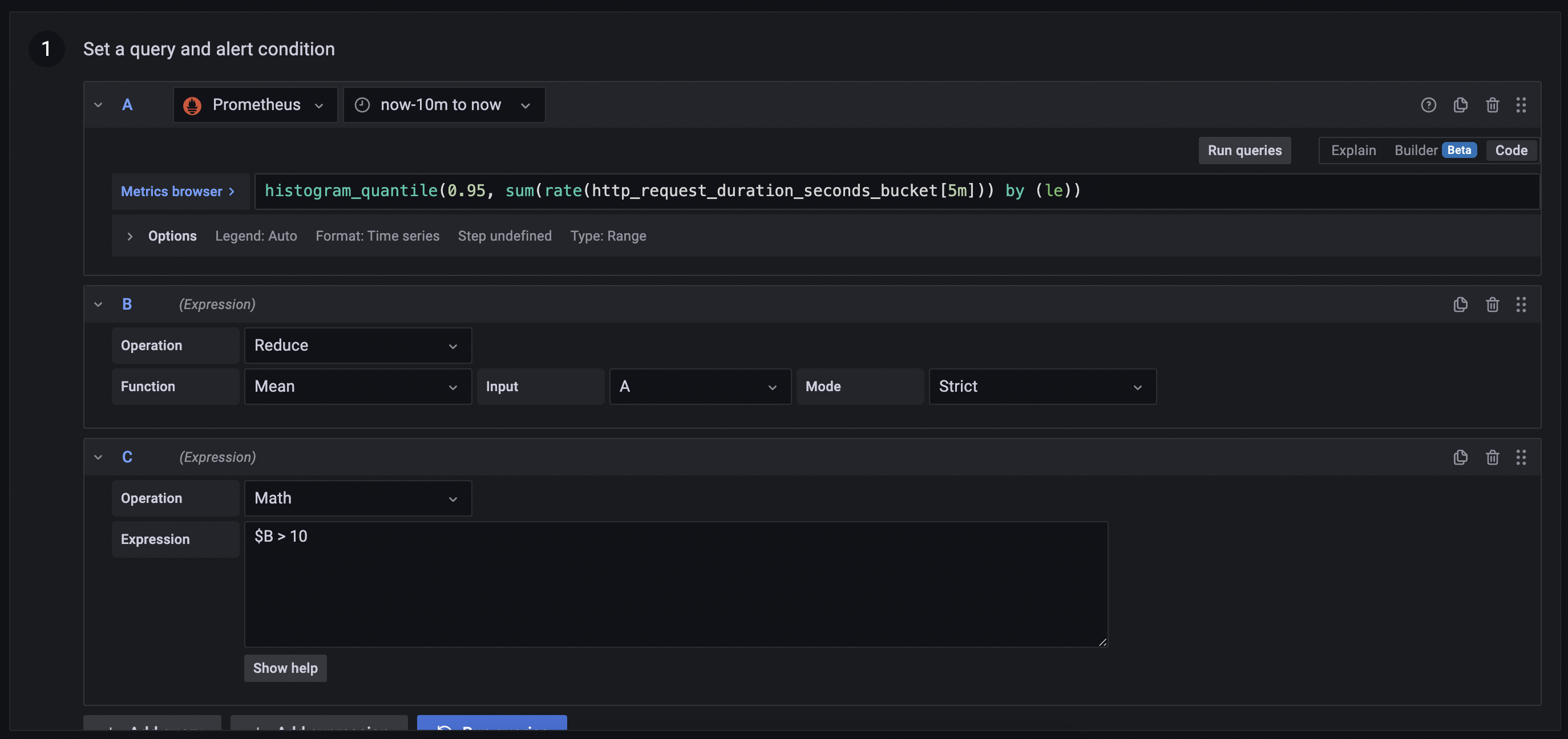
[ var='B' labels={instance=http_server} value=10 ]Alert rules with two or more queries or expressions
In the case where an alert rule has two or more queries, or uses reduce and math expressions, it is possible to template
the reduced result of each query and expression with the $values variable. This variable holds the labels and value of
each reduced query, and the results of any math expressions. However, it does not hold the samples for each query.
For example, suppose you have the following alert rule:

Should this rule create an alert instance $values will hold the result of the reduce expression B and the math
expression C. It will not hold the results returned by query A because query A does not return a single value
but rather a series of values over time.
If we were to write a summary annotation such as:
{{ $labels.instance }} has a 95th percentile request latency above 1s: {{ $value }})We would find that because the condition of the alert, the math expression C must be a boolean comparison, it must
return either a 0 or a 1. What we want instead is the 95th percentile from the reduce expression B:
{{ $labels.instance }} has a 95th percentile request latency above 1s: {{ $values.B }})We can also show the labels of B, however since this alert rule has just one query the labels of B are equivalent to
$labels:
{{ $values.B.Labels.instance }} has a 95th percentile request latency above 1s: {{ $values.B }})No data and execution errors or timeouts
Should query A return no data then the reduce expression B will also return no data. This means that
{{ $values.B }} will be nil. To ensure that annotations and labels can still be templated even when a query returns
no data, we can use an if statement to check for $values.B:
{{ if $values.B }}{{ $labels.instance }} has a 95th percentile request latency above 1s: {{ $values.B }}){{ end }}Classic conditions
If the rule uses a classic condition instead of a reduce and math expresison, then $values contains the combination
of the refID and position of the condition. For example, {{ $values.A0 }} and {{ $values.A1 }}.
Variables
The following template variables are available when expanding annotations and labels.
| Name | Description |
|---|---|
| $labels | The labels from the query or condition. For example, {{ $labels.instance }} and {{ $labels.job }}. This is unavailable when the rule uses a classic condition. |
| $values | The values of all reduce and math expressions that were evaluated for this alert rule. For example, {{ $values.A }}, {{ $values.A.Labels }} and {{ $values.A.Value }} where A is the refID of the reduce or math expression. If the rule uses a classic condition instead of a reduce and math expresison, then $values contains the combination of the refID and position of the condition. |
| $value | The value string of the alert instance. For example, [ var='A' labels={instance=foo} value=10 ]. |